woshi_ziyu
发表于: 2016-2-2 11:43:30 | 显示全部楼层

UM1969 用户手册

STM32F746-DISCO探索板软件开发工具入门指南

@ 一板网


简介


本文档介绍了使用STM32F746探索套件(32F746GDISCOVERY)创建应用程序所需的软件环境的建议。


本文档向用户提供了指导意见,包含如何建立和运行一个简单的示例程序,以及如何创造和构建自己的应用程序。它具有以下结构:

•        第一章介绍了软件和硬件要求(一些支持STM32家族的工具链,ST-LINK/ V2-1安装和固件包演示)。

•        第二章提供了有关如何使用工具执行和调试应用实例的分步指导,使用以下工具链:

         –        IAR systems公司的IAR Embedded Workbench® for ARM® (EWARM)

         –        Keil公司的Microcontroller development kit for ARM® (MDK-ARM)

         –        System Workbench for STM32

         –        AC6公司的SW4STM32®


虽然本手册并不能包含所有与软件开发环境相关的主题,但是该手册演示了要开始使用编译器/调试器的首个基本步骤,并提供需要充分地理解每一步的文档链接。

跳转到指定楼层
woshi_ziyu
发表于: 2016-2-2 16:44:29 | 显示全部楼层

1        系统要求


运行应用程序之前,用户应该:

1.        安装首选的集成开发环境(IDE)。

2.        从www.st.com 网页安装ST-LINK/ V2-1驱动。

3.        从www.st.com 网页下载STM32F746G探索板固件。

4.        建立与STM32F746G探索板的USB连接,如图 1所示。

图  1. 硬件环境

12.jpg


上述步骤将在以下章节进行详解。

要在STM32F746G探索板上运行和开发任何固件应用程序,最低要求如下:

•        Windows 操作系统(XP、7、8)

•        USB A型转Mini-B电缆,用于从主机PC向电路板供电(通过USB连接器CN14)以及连接嵌入的ST-LINK/ V2-1进行调试和编程。

如果你能看到我的世界里那些渐渐消逝的美好,你就能体会到现在所拥有的幸福。
回复

使用道具 举报

woshi_ziyu
发表于: 2016-2-2 17:04:14 | 显示全部楼层

2        支持STM32系列的IDE


基于32位ARM Cortex-M内核的微控制器的STM32家族获得一系列软件工具的支持。包括传统的集成开发环境IDE,自带C/C++编译器和主要第三方的调试器(免费版本高达64KB的代码,取决于第三方),并且包含意法半导体创新的工具。

下表对三个集成开发环境的基本信息进行了重新分组,并且列出了支持STM32F746产品的版本。

表 1. 支持STM32F746G探索板的工具链

工具链
公司
编译器
版本
下载链接
EWARM        
IAR Systems
IAR  C/C++7.40以及更高版本 www.iar.com
30天评估版
Kickstart版本(对Cortex M0,代码大小限制为16KB)
MDK-ARM Keil ARMCC   5.xx以及更高版本,带有Keil.STM32F7xx_DFP1.0.0.packwww.keil.com
MDK-Lite (16-Kbyte代码大小限制)
SW4STM32   AC6 GNU C 2.1.0以及更高版本 http://test.openstm32.org
32Ko 限制 (对于Cortex-M0和 Cortex-M1,8Ko限制)
30天的专业版(试用)
     
如果你能看到我的世界里那些渐渐消逝的美好,你就能体会到现在所拥有的幸福。
回复

使用道具 举报

woshi_ziyu
发表于: 2016-2-3 10:10:22 | 显示全部楼层

3        ST-LINK/V2-1安装


STM32F746G探索板集成了ST-LINK/V2-1嵌入式调试工具接口。该接口需要安装一个STLINK/V2-1专用的USB驱动。 这个驱动可以在ST的网站www.st.com页面获得,并且软件工具链支持该驱动:

•        IAR Embedded Workbench® for ARM® (EWARM)

该工具链默认安装在本地PC硬盘的C:\Program Files\IAR Systems\Embedded Workbench x.x目录。

安装EWARM后, 通过运行[IAR_INSTALL_DIRECTORY]\Embedded Workbench x.x \arm\drivers\ST-Link\ST-Link_V2_USBdriver.exe目录下的ST-Link_V2_USBdriver.exe安装ST-LINK/V2-1驱动。

•        Keil Microcontroller Development Kit (MDK-ARM) 工具链

该工具链默认安装在本地PC硬盘的C:\Keil目录;安装程序会在开始菜单会创建一个uVision快捷方式。

当连接ST-LINK/V2-1工具时,PC检测到新的硬件,并且提示用户安装ST-LINK_V2_USB驱动程序。 出现“找到新的硬件向导”并引导用户完成从推荐的位置安装驱动程序所需的步骤。

•        AC6 System Workbench for STM32 (SW4STM32)

该工具链默认安装在本地PC的硬盘的C:\Program Files\AC6 目录。

安装软件工具链时,ST-Link_V2_USB.exe文件会自动安装。


有关固件包内容和STM32F746G探索板所需的补充信息,请参阅STM32CubeF7演示平台(UM1906用户手册)。

注意:       板载的ST-LINK/V2-1仅支持STM32器件的SWD接口。


如果你能看到我的世界里那些渐渐消逝的美好,你就能体会到现在所拥有的幸福。
回复

使用道具 举报

woshi_ziyu
发表于: 2016-2-3 10:40:55 | 显示全部楼层

4        固件包


STM32F746G探索板固件的应用程序、演示程序以及例程以单个zip文件的方式提供。 提取zip文件会生成一个STM32Cube_FW_F4_VX.Y.Z的文件夹,子文件夹如图2所示:

图 2. 固件包内容

125.jpg


Template:预配置的工程,带一个可以定制的空的main函数。有助于开始建立自己的应用程序。

Peripheral examples: 包括一套每个STM32F746外设的随时可以运行的现成示例。

Applications: 包括一套每个STM32F746外设的随时可以运行的现成应用程序。

Demonstrations: 包括STM32F746探索板的随时可以运行的现成演示程序固件。

如果你能看到我的世界里那些渐渐消逝的美好,你就能体会到现在所拥有的幸福。
回复

使用道具 举报

woshi_ziyu
发表于: 2016-2-3 11:10:14 | 显示全部楼层

5    使用软件工具链编译、链接和执行固件


下列步骤可以应用在STM32F746G探索板固件包的已经存在的例程、演示程序或者模板工程中,该固件包可以在www.st.com 网页获得。

首先,用户必须阅读readme.txt文件,其中包含固件和硬件/软件需求的描述。


5.1        EWARM工具链

1.    打开IAR Embedded Workbench for ARM (EWARM)。图 3显示了本文档中提及的窗口的名称:

图 3. IAR embedded workbench IDE

1.jpg

2.    在File菜单中,选择Open,然后单击Workspace显示Open Workspace对话框。浏览选择一个例子或演示程序或模板的工作区文件,然后单击Open,在项目窗口启动。

3.    在 Project菜单中,选择Rebuild All编译您的项目。

4.    如果项目成功编译,将会显示图 4所示的窗口。

图 4. EWARM工程成功编译

4.jpg

如果需要更改工程的设置(Include和预处理定义),很容易通过以下工程的选项实现:

•    对于Include路径:

Project>Options…>C/C++ compiler>

•    对于预处理定义:

Project>Options…C/C++    compiler>pre-processor>

5.    在IAR Embedded Workbench IDE,从Project菜单,选择Download and Debug,或者也可以点击工具栏中的Download and Debug 按钮,来实现编程闪存,并开始调试(参见图 5)。

图 5. Download and debug按钮

5.jpg

6.    IAR Embedded Workbench的调试器可以用来调试C语言和汇编格式的源代码,设置断点、监视各个变量并且可以查看代码执行过程中的事件(参见图 6)。

图 6. IAR embedded workbench调试器窗口

6.jpg

可以在Debug菜单下选择Go来运行应用程序。也可以点击工具栏的Go按钮来运行应用程序(参见图 7)。

图 7. IAR Go按钮

7.jpg

如果你能看到我的世界里那些渐渐消逝的美好,你就能体会到现在所拥有的幸福。
回复

使用道具 举报

woshi_ziyu
发表于: 2016-2-3 11:32:24 | 显示全部楼层

5.2       MDK-ARM 工具链


1.        打开Keil MDK-ARM Microcontroller Development Kit

图 8 显示了本文档中提到的"Keil μvision4"窗口的基本名称。

图 8. µVision4 IDE

8.jpg

2.        在Project菜单中,选择Open Project... 。浏览选择一个例子或演示程序或模板的工作区文件,然后单击Open,在 Project window启动该工程。

3.        在 Project菜单中,选择Rebuild All target编译工程。

4.        如果工程成功编译,将会显示下面图 9的窗口。

图 9. MDK-ARM工程成功编译

9.jpg

如果需要更改工程的设置(Include和预处理定义),可以通过工程的选项很容易实现:

•        对于Include路径:

Project>Options for Target > C/C++ > Include Paths

•        对于预处理定义:

Project>Options for Target > C/C++ > Preprocessor symbols > Define

5.        在MDK-ARM IDE,从Debug菜单,选择Start/Stop Debug Session,或者点击工具栏中的Start/Stop Debug Session 按钮,来实现编程闪存,并开始调试(参见图 10)。

图 10. Start/Stop debug session按钮

10.jpg

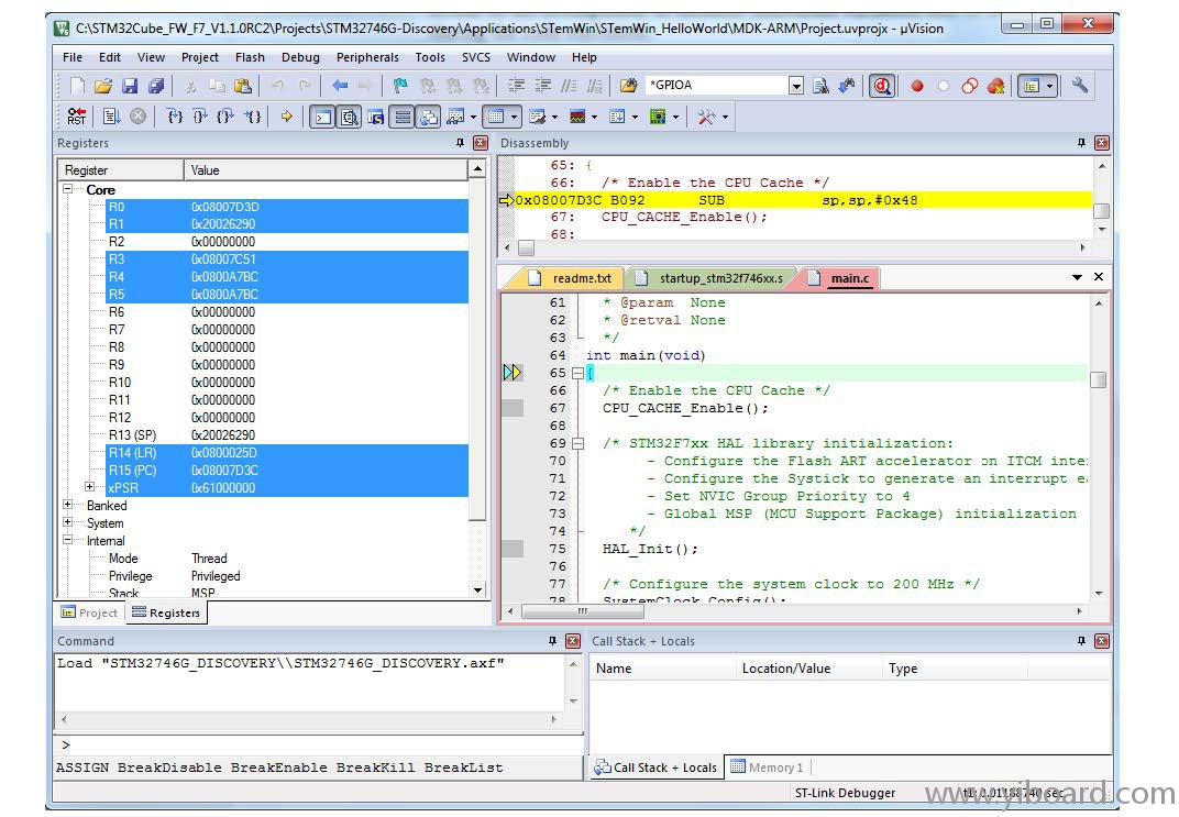
6.        MDK-ARM的调试器可以用来调试C语言和汇编格式的源代码,设置断点、监视各个变量并且可以查看代码执行过程中的事件(参见 图 11)。

图 11. MDK-ARM调试器窗口

11.jpg

可以在Debug菜单下选择Run来运行应用程序。也可以点击工具栏的Run按钮来运行应用程序(参见图 12)。

图 12. Run按钮

12.jpg

如果你能看到我的世界里那些渐渐消逝的美好,你就能体会到现在所拥有的幸福。
回复

使用道具 举报

woshi_ziyu
发表于: 2016-2-3 13:56:39 | 显示全部楼层

5.3    SW4STM32 工具链


1.        打开AC6 SW4STM32® for ARM® 。该程序启动,并提示工作区位置(见 图 13)。

图 13. SW4STM32 workspace launcher对话框

13.jpg

2.        浏览并选择一个示例或者演示程序或者模板的工作区文件的SW4STM32工作区,然后单击OK加载。

3.        要在选择的工作区加载一个已存在的工程,选择File菜单的 Import,显示Import 对话框。

4.        在Import窗口,打开General,选择Existing Projects into Workspace 然后点击Next(见图 14)。

图 14. SW4STM32 import source select对话框

14.jpg

5.        点击Slect root directory并且浏览至SW4STM32工作区文件夹(见图 15)。

图 15. SW4STM32 import projects对话框

15.jpg

6.        在Projects面板,选择工程,然后点击Finish

7.        在Project Explorer选择该工程,打开Project菜单,然后点击Build Project

8.        如果该工程成功编译,下面的消息将显示在控制台窗口(见图 16)。

图 16. SW4STM32工程编译成功

16.jpg

要更改项目的设置(Include和预处理定义),通过 Project > Properties 和选择左侧面板的C/C++ Build>Settings很容易的实现:

•        对于Include路径:

C Compiler>Directories>Include path

•        对于预处理定义:

C Compiler>Symbols> Defined symbols

9.        调试和运行应用程序,选择Project Explorer 的工程,然后按下F11启动调试(见图 17)。

图 17. SW4STM32调试窗口

17.jpg

AC6 SW4STM32的调试器可以用来调试C语言和汇编格式的源代码,设置断点、监视各个变量并且可以查看代码执行过程中的事件。

可以在Run菜单选择Resume,或者点击工具栏的Resume按钮来运行应用程序。

如果你能看到我的世界里那些渐渐消逝的美好,你就能体会到现在所拥有的幸福。
回复

使用道具 举报

woshi_ziyu
发表于: 2016-2-3 14:02:59 | 显示全部楼层

6 软件工具链有帮助的参考和网站


下面的表2给出了有关本文档中描述的集成开发环境有帮助的参考。

表2.软件工具链的链接

工具链
下载链接
EWARM
MDK-ARM
SW4STM32


7     版本历史


表3. 文档版本历史

日期
版本号
变更
2015年11月24日
1
初始版本

如果你能看到我的世界里那些渐渐消逝的美好,你就能体会到现在所拥有的幸福。
回复

使用道具 举报

woshi_ziyu
发表于: 2016-2-3 14:09:04 | 显示全部楼层

STM32F746G探索板软件开发工具入门指南英文版文档下载地址:UM1969: Getting started with STM32F746G discovery software development tools

中文版PDF格式: UM1969_STM32F746-DISCO探索板软件开发工具上手指南.pdf (1.07 MB, 下载次数: 40)

如果你能看到我的世界里那些渐渐消逝的美好,你就能体会到现在所拥有的幸福。
回复

使用道具 举报

您需要登录后才可以回帖 登录 | 立即注册

本版积分规则

主题 11 | 回复: 50

精彩推荐



手机版|

GMT+8, 2025-10-19 22:36 , Processed in 0.046877 second(s), 6 queries , Gzip On, MemCache On. Powered by Discuz! X3.5

YiBoard一板网 © 2015-2022 地址:河北省石家庄市长安区高营大街 ( 冀ICP备18020117号 )

快速回复 返回顶部 返回列表